Convert Doc or RTF to PDF, HTML, XLS, Image and Text easily
Windows
2000/2003/Vista
7/8/10/11/Citrix
Total Doc Converter is a professional solution for converting documents: (Word, Doc, DocX, DocM, RTF, RVF, or TXT files) into PDF, DOCX, XLS, JPEG, PNG, TIFF, HTML, XHTML, RTF, DOC, TXT in batch. Featuring an intuitive interface design, new users will find that it's easy to set-up and run conversion projects. For advanced users, the Total Doc Converter can be run via command line as well. For a quick browser-based job, try our online tools — no install, no signup: DOC to PDF, DOC to JPG, DOC to XLS, TXT to PDF, RTF to TXT, DOCX to TXT.
Total Doc Converter strictly preserves document layout; you'll get an exact copy of the source file in a new format! In addition, robust, optional features help to achieve the perfect results. For example:
Total Doc Converter is able to process any number of docs in a single pass, while maintaining folder structure to avoid confusion. Download the most powerful batch DOC converter for free today! Note a 64-bit version is available upon request. Here is a server version with ActiveX.
(includes 30 day FREE trial)
(only $49.90)
"We've been using the TotalDocConverter for a few years and just purchased the upgrade to X. It has been working very well for us and we are very satisfied with the product. We use it to convert our documents to PDF format. I will need to look through the documentation to see if there is anything else we could utilize it for."
Todd Braley
IT Manager, DRI Title
"I tried a couple of MS Word converters before I downloaded and tested your product. And I have to say, that it works perfectly. I converted about 300000 Word documents without any error. The resulting PDF documents look good and are reasonably small. This is a great product!"
Klaus Droeder
MAC Software Design, www.msdesign.de
Anyone who converts Word, DOC, DOCX, RTF, and TXT files to PDF, images, and other formats in batch
Convert Word documents to encrypted PDF for distribution
Office staff convert folders of DOC and DOCX files to PDF before sending them to clients, partners, or management. Encrypt the output PDF to prevent copying or modification, and preserve original document properties — author, title, keywords — automatically during conversion.
Combine multiple DOC files into one multi-page PDF or TIFF
Law firms convert briefs, contracts, and case documents from Word to PDF or TIFF for court filing and archival. Combine multiple DOC files into a single multi-page PDF per case, preserving layout exactly. Batch-process entire case folders while maintaining the original directory structure.
Convert Word files to HTML, XHTML, and images for web
Content teams and publishers convert Word manuscripts to HTML or XHTML for web publishing, to JPEG or PNG for social media and presentations, or to TXT for plain-text distribution channels. The converter handles DOC, DOCX, DocM, RTF, RVF, and TXT files with faithful layout preservation.
Extract data from Word documents to XLS and TXT
Data teams convert Word reports containing tables and structured data to XLS for spreadsheet analysis or TXT for text processing pipelines. Process hundreds of documents in a single pass, converting each file individually or merging multiple sources into one output document.
Batch-convert Word files via command line
IT departments automate DOC-to-PDF and DOC-to-TIFF conversion using the command line interface. Incoming Word files from email systems, upload portals, or shared drives are converted on schedule without user interaction. For server-side ActiveX integration, use Total Doc ConverterX.
Updated Sun, 19 Apr 2026
(only $49.90)
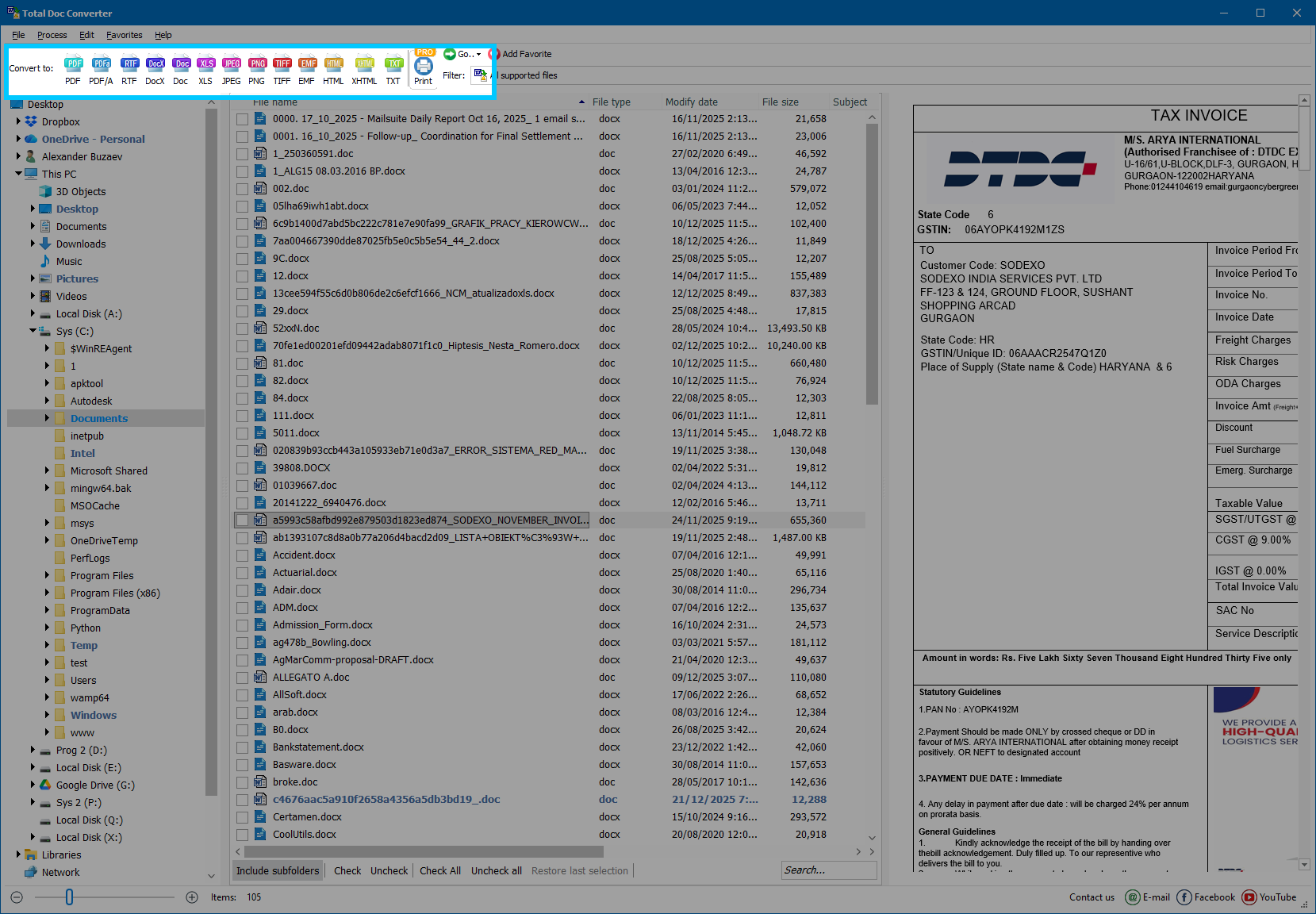
Run Total Doc Converter on your Windows PC.
Choose the folder that contains your DOC/DOCX/RTF files.
In the middle panel, tick one document or select multiple documents for batch conversion.
The right panel shows a preview of the currently selected document.
To add all documents from the current folder, click Check All below the list.
If the folder contains odd/unrelated files, change the filter from All files (*.*) to All supported files in the drop-down menu.
On the top toolbar (Convert to…), click the output format you need (PDF, RTF, DOCX, etc.).
In the wizard, set the parameters of conversion:
Click Start and wait until conversion completes. Then check the result by clicking View or opening the output folder.
Updated Sun, 19 Apr 2026
(only $49.90)
Agnieszka Szuster-Ciesielska
Joseph Cohen
Support a wide range of similar formats;
Updated Sun, 19 Apr 2026
(only $49.90)
Download free trial and convert your files in minutes.
No credit card or email required.









